Coze应用搭建容器布局排列问题,我想把下面这个容器,跑到上面容器右边怎么操作?如下图所示。

在 Coze 应用搭建中,如果拖拽容器到目标位置失败,通常是由于布局限制、父容器设置或操作方式不对导致的。以下是具体的排查和解决方法,帮你把容器放到目标容器的右侧:
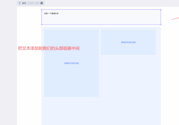
一、先确认目标容器的布局类型
Coze 的容器布局默认是「垂直排列」(从上到下),如果想让两个容器「水平排列」(左右并列),需要先给父容器设置正确的布局方式:
选中「上方容器」(你想把新容器放到它右侧的那个容器)的父容器(就是包裹它的外层容器,可能是页面根容器,也可能是某个分组容器);在右侧的「布局」设置中,找到「排列方式」,把默认的「垂直」改成「水平」;水平排列会让父容器内的所有子容器按「从左到右」顺序排列,这样新容器才能跑到右侧。如下图所示:
一、先确认目标容器的布局类型
Coze 的容器布局默认是「垂直排列」(从上到下),如果想让两个容器「水平排列」(左右并列),需要先给父容器设置正确的布局方式:
选中「上方容器」(你想把新容器放到它右侧的那个容器)的父容器(就是包裹它的外层容器,可能是页面根容器,也可能是某个分组容器);在右侧的「布局」设置中,找到「排列方式」,把默认的「垂直」改成「水平」;水平排列会让父容器内的所有子容器按「从左到右」顺序排列,这样新容器才能跑到右侧。如下图所示:

二、其它问题排查
1、容器被锁定:检查要移动的容器是否被「锁定」(右侧面板顶部有 “锁定” 图标,若锁定需先解锁);
2、父容器限制:如果父容器设置了「固定高度 / 宽度」,且空间不足,会导致无法添加子容器,此时扩大父容器的尺寸即可;
3、浏览器问题:偶尔浏览器缓存会影响拖拽,可刷新页面后重试(快捷键 Ctrl+R)。
1、容器被锁定:检查要移动的容器是否被「锁定」(右侧面板顶部有 “锁定” 图标,若锁定需先解锁);
2、父容器限制:如果父容器设置了「固定高度 / 宽度」,且空间不足,会导致无法添加子容器,此时扩大父容器的尺寸即可;
3、浏览器问题:偶尔浏览器缓存会影响拖拽,可刷新页面后重试(快捷键 Ctrl+R)。
